Beacon Enabled Mode¶
Introduction¶
The IEEE 802.15.4 specification defines beacon-enabled mode of operation where the personal area network (PAN) coordinator device transmits periodic beacons to indicate its presence and allows other devices to perform PAN discovery and synchronization. The beacons provide beacon-related information and also mark the start of the new superframe. The beacon has information on the superframe specification, which helps the device intending to join the network to synchronize timing and network related parameters before starting the join process. The beacon helps the existing device in the PAN to maintain the network synchronization. The superframe is divided into an active and an inactive period. During the active period, devices communicate using the CSMA-CA procedure except in 863MHz band where LBT is used for channel access. The inactive period allows the devices in the network to conserve energy.
Background Information¶
This section gives an outline of how IEEE beacon mode works. If you are already familiar with the spec description you can skip this section.
Figure 53. shows the beacon progression. Here is a chronological overview of the beacon superframe:

Figure 53. Beacon Superframe¶
The coordinator transmits the beacon
Contention assessment period (CAP). In this period, nodes can transmit messages using the CSMA-CA mechanism. This mechanism allows any node to try to transmit a message at any time, the node order is not set.
Contention free period (CFP). The contention free period contains assigned slots where only an assigned node can transmit. Please note the TI 15.4-Stack does not implement CFP functionality.
The coordinator can go into an inactive period. During this period all the devices in the network sleep.
After the inactive period the coordinator transmits the next beacon and the cycle is repeated.
Stage |
Collector action |
Node action |
---|---|---|
Beacon |
Transmit beacon |
Optional Rx or sleep |
CAP |
Rx |
Optional: Use CSMA-CA to transmit package |
CFP |
Rx |
If applicable: Transmit package in alloted slot |
Inactive period |
Sleep |
Sleep |
Beacon Interval¶
The time between two Beacons is called the beacon interval. According to the IEEE standard it is not possible to directly configure the beacon interval. However, by tweaking other beacon enabled mode settings the beacon interval can be adjusted.
Beacon order (BO)
Superframe order (SO)
- Superframe duration which in turn is decided by:
Slot duration
Number of slots in the superframe
Symbol rate
Calculations for the superframe duration is found in the Network Association section.
On the coordinator application, the BO is used to configure the interval between beacon transmissions. On the nodes, it is used to set the beacon order during the joining phase, after the passive scan of beacons and after the device makes the decision on which coordinator to join. The BO must be set to the same value on the coordinator and the nodes. BO is a number between 0 and 15.
The SO configures the length of the active portion of the superframe. On the nodes, this setting is used to set the superframe order during the joining phase, after the passive scan of beacons and after the device makes the decision on which coordinator to join. The SO must be set to the same value on the coordinator and the nodes. SO is a number between 0 and 15.
For developers who wish to configure a beacon enabled network with a target beacon interval, the recommended work flow is outlined below:
Configure all parameters except the BO
PHY and symbol rate
Superframe order
Security settings
Experiment with different BO settings and calculate or measure the resulting beacon order
The beacon interval can be calculated based on equations in the IEEE standard
Choosing different BO values, the beacon interval can be measured by sniffing the TI 15.4-Stack network.
Beacon Payload¶
Developers can add a payload to the beacon, to achive this a developer can call use the following code block.
ApiMac_mlmeSetReqUint8(ApiMac_attribute_beaconPayloadLength, sizeOfBuf); //set the beacon payload length
ApiMac_mlmeSetReqArray(ApiMac_attribute_beaconPayload, buf); // set the beacon payload
Attention
The beacon size cannot exceed 56 bytes.
Network Operations¶
This section describes critical network operations for the beacon-enabled mode of operation.
Network Start-Up¶
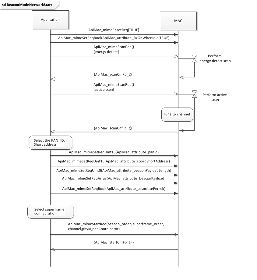
A network is always started by a fully functional device after performing a MAC sublayer reset. The network operates on a single channel (frequency hopping is not available in this configuration, although frequency agility may be implemented by application-specific means). To select the most optimal channel of operation, the fully functional device (before starting the network) can optionally scan for the channels with the least amount of radio interference by first performing the energy-detect scan to identify the list of channels with the least amount of RF energy. When a list of channels is identified, the fully functional device can (optionally) perform active scan to find the channel with the least number of active networks. When the channel with the least RF energy and lowest number of active networks is selected, the PAN coordinator must set its short address (the PAN identifier) beacon payload and turn on the associate permit flag. The network starts upon the following actions:
Call to
ApiMac_mlmeStartReq()
APIWith the PAN coordinator parameter set to TRUE
With the desired superframe configuration
Coordinator realignment parameter set to FALSE
Figure 54. shows the interaction between the application and TI 15.4-Stack to start the beacon-enabled network by the PAN coordinator.

Figure 54. Beacon Mode Network Start-Up Sequence¶
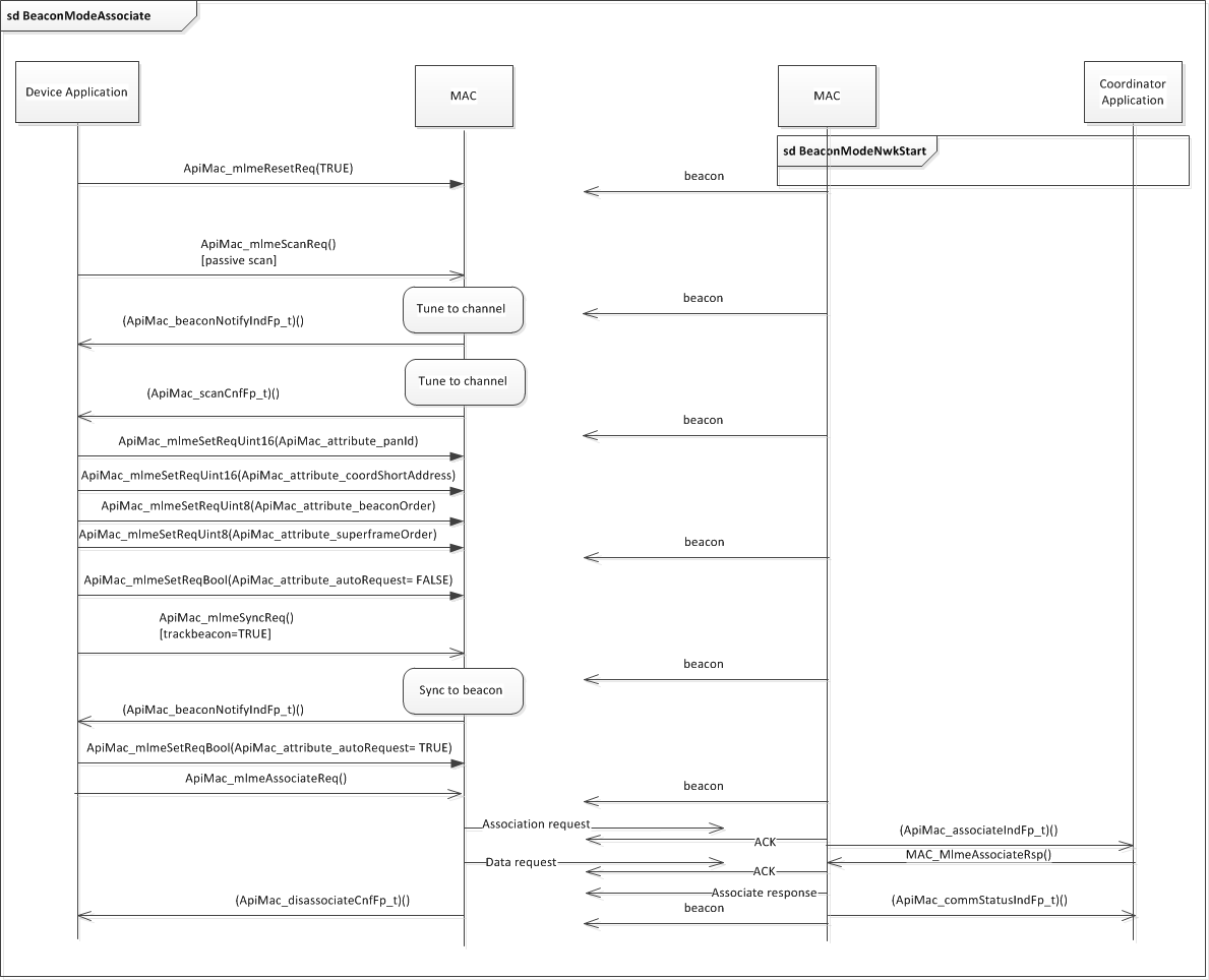
Network Association¶
A device that is intended to join the beacon-enabled network must first perform a passive channel scan. The results of the channel scan can then be used to choose a suitable network. Following the selection of an association network, the application should set the following PIB items:
ApiMac_attribute_beaconOrder
Set to the value received in the beacon superframe specification of the chosen PAN
ApiMac_attribute_superframeOrder
Set to the value received in the beacon superframe specification of the chosen PAN
ApiMac_attribute_panId
PAN identifier of the PAN
ApiMac_attribute_coordShortAddress
Short address of the PAN coordinator
The next step is to perform beacon synchronization to track the beacon and to
detect any pending messages. Synchronization is requested by using the
ApiMac_mlmeSyncReq()
API call and setting the following parameters:
Channel
PHY identifier
Channel page
Setting track beacon to TRUE
To acquire beacon synchronization, the device searches for the maximum time calculated as follows:
and
Note that aBaseSlotDuration and aNumSuperframeSlots are constants. Refer to the IEEE 802.15.4 specification for their definition.
The device must to wait for the previously stated time period for the
synchronization process to complete. Alternatively the device can turn off the
Auto Request by setting the ApiMac_attribute_autoRequest
attribute item to
FALSE, which forces the MAC sublayer to send the beacon notification to the
upper layer. If the application receives beacon notification indications for
the normal beacon and no sync loss indication, it is a good indication that the
device has synchronized with the coordinator beacons. TI recommends waiting for
at least two beacon notifications before turning on the Auto Request.
When the device is synchronized to the network and is tracking the beacon, the
application can perform the network association. The
ApiMac_mlmeAssociateReq()
API call is used to send the association request
message to the coordinator. The association process is successful when the
application receives the association confirmation.
Figure 55. shows a device performing the network association.

Figure 55. Beacon Mode Device Association Sequence¶
Data Exchange¶
The sequence diagram in Figure 56. depicts the various direct data transactions between an always-on (mains powered) device and a coordinator in a beacon-enabled network.

Figure 56. Beacon Mode Direct Data Exchange Sequence¶
The sequence diagram in Figure 57. depicts the indirect data transaction in a beacon-enabled network.

Figure 57. Beacon Mode Indirect Data Exchange Sequence¶
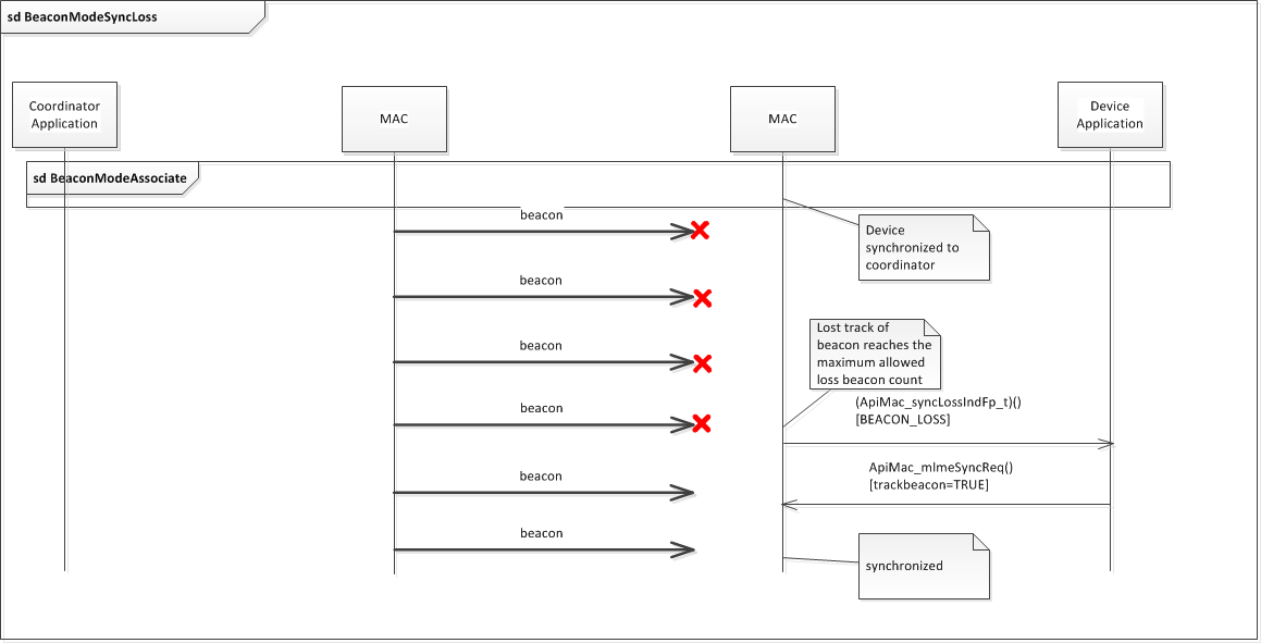
Maintaining a Connection for End Nodes¶
All devices operating on a beacon-enabled PAN must acquire beacon synchronization with a coordinator. Synchronization is performed by receiving and decoding the beacon frame information. The beacon frame contains the super- frame specification which lets the device sync its timing information with the coordinator and detect any pending messages.
During the network association phase, the end device calls the
ApiMac_mlmeSyncReq()
API with the trackBeacon
parameter set to TRUE to
acquire beacon and keep track of it (see Figure 58.
). With the track beacon set to TRUE, the MAC sublayer shall enable
its receiver at a time before the next expected beacon frame transmission. If
the number of consecutive beacons missed by the MAC sub layer reaches the
maximum allowed (four beacons), the TI 15.4-Stack makes a callback
ApiMac_syncLossIndFp_t()
with a status of ApiMac_status_beaconLoss
to
the application. The application tries to resynchronize with the coordinator by
calling ApiMac_mlmeSyncReq()
with trackBeacon
set to TRUE.

Figure 58. Beacon Mode Sync Loss Sequence¶
Network Disassociation¶
This section describes three scenarios. The first two scenarios are initiated by the coordinator (one for the mains powered end device and the other for the battery powered end device). In the third scenario, the end device disassociates itself from the network.
When the coordinator application requires an associated device to leave the
network, the coordinator application requests that TI 15.4-Stack sends a
disassociation notification command by using the
ApiMac_mlmeDisassociateReq()
call. If the txIndirect
parameter is set
to TRUE, the TI 15.4-Stack sends the disassociation notification command to the
device using indirect transmission; then, the disassociation notification
command is added to the list of pending transactions stored on the coordinator
and pulled by the device using a data request command (see
Figure 59.).

Figure 59. Beacon Mode Coordinator Initiated Indirect Disassociation Sequence¶
If the txIndirect
parameter is set to FALSE, TI 15.4-Stack sends the
disassociation notification command frame to the device using direct
transmission (see Figure 60.).
The TI 15.4-Stack layer at the coordinator makes a callback to the application
using the registered function pointer of type ApiMac_disassociateCnfFp_t
after completion of the disassociation. TI 15.4-Stack at the end-device makes a
callback to the application using the registered function pointer of type
ApiMac_disassociateIndFp_t
on reception of the disassociation notification
command frame from the coordinator.

Figure 60. Beacon Mode Coordinator-Initiated Direct Disassociation Sequence¶
The end-device application can also initiate the disassociation process as described in Figure 61..

Figure 61. Beacon Mode Device-Initiated Disassociation Sequence¶
Stack Configuration Knobs¶
Attribute Configuration¶
Table 4. lists the attribute configuration for beacon mode.
Name |
Type |
Range |
API Number |
Description |
---|---|---|---|---|
ApiMac_attribute_associatePermit |
bool |
TRUE, FALSE |
0x41 |
TRUE if a coordinator is currently allowing association |
ApiMac_attribute_autoRequest |
bool |
TRUE, FALSE |
0x42 |
TRUE if a device automatically sends a data request if its address is listed in the beacon frame |
ApiMac_attribute_beaconOrder |
uint8 |
0–15 |
0x47 |
How often the coordinator transmits a beacon |
ApiMac_attribute_RxOnWhenIdle |
bool |
TRUE, FALSE |
0x52 |
TRUE if the MAC enables its receiver during idle periods |
ApiMac_attribute_superframeOrder |
uint8 |
0–15 |
0x54 |
This specifies the length of the active portion of the superframe. |
The ApiMac_attribute_associatePermit
is used by the coordinator application
to indicate to the joining devices whether it allows association or not.
Setting this attribute item to TRUE by the coordinator indicates to the joining
devices in its beacon frame that the coordinator application allows
association.
The ApiMac_attribute_RxOnWhenIdle
, if set to TRUE, enables the receiver
during the idle period.
The ApiMac_attribute_RxOnWhenIdle
, if set to TRUE, enables the receiver
during the idle in the contention period of the superframe. The coordinator
application sets this item to TRUE.
The ApiMac_attribute_beaconOrder
item is used by the device application to
set the beacon order during the joining phase, after the passive scan of
beacons, and after the device makes the decision on which coordinator to join.
This attribute shall be set to the selected coordinators beacon order value.
The ApiMac_attribute_superframeOrder
item is used by the device application
to set the superframe order during the joining phase, after the passive scan
of beacons, and after the device makes the decision on which coordinator to
join. This attribute shall be set to the selected coordinators beacon order
value.
Attention
The ApiMac_beaconType_enhanced beacon type is not supported on 15.4 projects and will not affect project functionality if used.
Configuration Constants¶
TI 15.4-Stack uses a structure containing various user-configurable parameters
(at compile time). This structure, called macCfg_t
, is in the mac_cfg.c
file. Table 5. describes the configuration
elements.
Name |
Description |
Range |
Default |
---|---|---|---|
txDataMax |
Maximum number of data frames queued in the transmit data queue. |
1–255 |
2 |
txMax |
Maximum number of frames of all types queued in the transmit data queue. |
1–255 |
5 |
rxMax |
Maximum number of frames queued in the receive data queue. |
1–255 |
2 |
dataIndOffset |
Allocate additional bytes in the data indication for application-defined headers. |
0–127 |
0 |
appPendingQueue |
When TRUE, registered callback of type ApiMac_pollIndFp_t will be made to the application when a data request command frame is received from another device. |
TRUE or FALSE |
FALSE |